Contact usRequest a demo

Single sign-on in the Unblu Cloud

The Unblu Cloud allows you to use single sign-on (SSO) for your agents, visitors, or both. This article describes the different mechanisms used.

This article discusses single sign-on in the Unblu Cloud.. For information on authentication in self-hosted and on-premises installations, see Authentication in self-hosted and on-premises installations.

Agent SSO

Agents are typically employees of your organization. As such, their details are often already stored in a directory service or identity provider of some kind. It makes sense to leverage this fact and link authentication for the Unblu Cloud to your organization’s directory service.

Unblu offers agent SSO based on OpenID Connect.

Requirements

To support SSO on the Unblu Cloud, your identity provider (IDP) must meet the requirements below.

  • We use either the access token or the ID token to extract the user information from the JWT claims.

  • When you use an access token, it must be provided as one of the following:

  • The user attributes of your agents must be supplied in the claims agreed upon with Unblu. If a claim doesn’t provide Unblu user role information, the user roles must be managed in Unblu, for example via the Account Configuration interface.

  • API clients must first acquire an access token using the OAuth 2.0 Client Credentials grant type. The client should then present Unblu with a valid access token in an Authorization: Bearer <token> HTTP header.

You should limit the validity of the access tokens presented to the Unblu Cloud to a relatively short period, for example 1 hour.

If the initial access token obtained from your identity provider includes a refresh token, you should set its validity to 10 hours. Unblu will use the refresh token to obtain a new access token when the initial access token expires.

It is strongly recommended that you provide refresh tokens to ensure a smooth user experience.

Microsoft Entra ID

Follow the steps below to prepare an Entra ID app registration in the Azure portal.

  1. In Azure, navigate to the service "Microsoft Entra ID".

  2. Navigate to the "Quick actions" section and click Add application registration.

  3. Enter a descriptive name, e.g. "Unblu SSO stage"

  4. Choose the appropriate Allowed account types for your use case.

  5. For the "Redirect URI", select the platform Web and enter https://<your-unblu-domain>/oauth2/callback.

  6. Click Register.

  7. In the sidebar, navigate to "Manage" and click Certificates & secrets.

  8. To add a client secret, click New client secret, complete the fly-in page that open, and click Add.

  9. Make a note of the client secret’s Value; you can’t see it again after you navigate away.

  10. In the sidebar, navigate to "Token configuration".

  11. Click Add optional claim.

  12. Select the token type ID, check the claims family_name, given_name, and preferred_username, and click Add.

  13. In the sidebar, navigate to "API permissions".

  14. Click Add a permission.

  15. Select Microsoft Graph, then select Delegated permissions and check all the permission listed under "OpenId permissions": email, offline_access, openid, and profile.

  16. Click Grant admin consent to grant the newly added API permissions to all the accounts in your organization.

Now share the following information with Unblu:

  • The app’s "Application (client) ID" as displayed in the "Overview".

    • The "OpenID Connect metadata document" URL. To find this, navigate to "Overview" in the sidebar, then click Endpoints.

  • The value and expiration date of the client secret.

Visitor SSO

For visitors, the Unblu UI is typically embedded as a widget in your website. Since OpenID Connect relies on browser redirects, this means Unblu must use an alternative authentication mechanism to avoid an unsatisfactory experience for your users.

Visitor SSO works as follows:

  1. Your application must issue a JWT signed with a private key and send it to Unblu from the visitor’s browser. The corresponding public key must be accessible to Unblu in the JSON Web Key (JWK) format wrapped in a JWK Set. You can rotate the keys regularly: Unblu attempts to load any unknown key.

  2. Unblu sets a session cookie authenticating all requests from the visitor’s browser until either the session expires or an explicit logout occurs.

Unblu supports both asymmetric (RSA) and symmetric (AES) encryption of the JWK payload. If you choose AES encryption, you can use com.unblu.authentication.jwt.AESKeyEncryption to specify whether Unblu should use the key wrap algorithm or the direct symmetric key algorithm.

Some browsers block third-party cookies. Apple Safari is one such browser. Google Chrome, too, is preparing to phase out third-party cookies, as described in the Google Chrome docs. Visitor SSO must therefore run on the same second-level domain as your host application. To this end, Unblu configures a dedicated subdomain of your domain, such as https://unblu.yourcompany.com, in the Unblu Cloud. For the subdomain to work, you must create a CNAME record pointing to the cloud instance your Unblu installation is running on.

Unblu uses certificates issued by Google Trust Services or Let’s Encrypt and automatically rotates the certificates at regular intervals (after at most 90 days).

If this approach isn’t possible for you, contact your Unblu account manager.

Implementation

An implementation tutorial with code samples is available at unblu.github.io/unblu-visitor-sso-sample.

API authentication

For web API calls, the Unblu Cloud supports the "Basic" authentication scheme and the "Bearer" authentication scheme. When you implement single sign-on, inform the Unblu Cloud team which authentication scheme you intend to use.

The first example uses curl to call an endpoint of the Unblu web API using the "Basic" authentication scheme.

Listing 1. API authentication with the "Basic" authentication scheme
USER_NAME='<username>'
USER_PASSWORD='<password>'

curl -u $USER_NAME:$USER_PASSWORD -v https://unblu.yourcompany.com/unblu/rest/v3/authenticator/getCompactUser (1)
1 For the "Basic" authentication scheme, the username and password must be separated by a colon :.

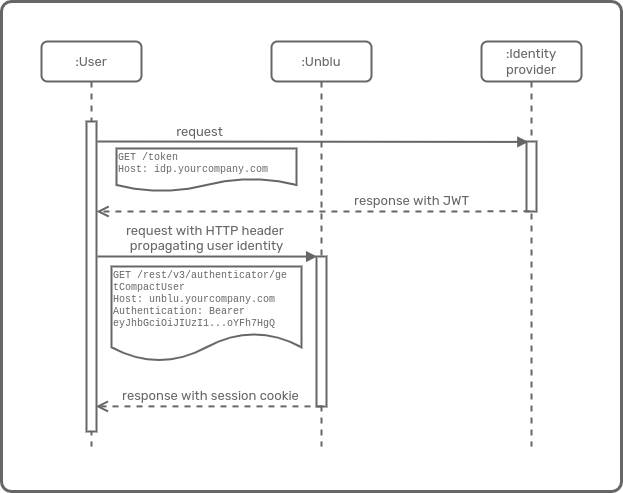
The example below shows the two steps required with the "Bearer" authentication scheme. It first uses curl to acquire an access token, then it calls an endpoint of the Unblu web API, passing the access token to the Unblu server in an Authorization: Bearer <token> HTTP header. Note that your IDP must support the client credentials grant for the application that you want to use the "Bearer" authentication scheme to access the Unblu web API.

Listing 2. API authentication with the "Bearer" authentication scheme
CLIENT_ID="unblu-api-access"
CLIENT_SECRET="very-secret"
ACCESS_TOKEN=$(\
    curl -s -X POST https://idp.yourcompany.com/token \
    --user $CLIENT_ID:$CLIENT_SECRET \
    -H 'content-type: application/x-www-form-urlencoded' \
    -d 'grant_type=client_credentials' | jq --raw-output '.access_token' \
 )
echo $ACCESS_TOKEN
curl -s -H "Authorization: Bearer $ACCESS_TOKEN" -v https://unblu.yourcompany.com/unblu/rest/v3/authenticator/getCompactUser
Cloud visitor SSO example
Figure 1. Visitor SSO in the Unblu Cloud

See also